Разблокировка Windows: Как убрать баннер блокировки Windows?

Как сегодня люди только не пытаются заработать денег, да и побольше, забывая то человеческое, что вложил в нас Господь. Просто удивляет, насколько люди теряют, обманывая и обворовывая других. Ведь Закон нашего мира, который гласит: «Что человек посеет, то и пожнет» еще никто не отменил. А через какое-то время возникают вопросы: «За что?».
В данной статье, дорогие читатели, я расскажу вам об одном из мошеннических действий, направленного на обворовывание ваших карманов — когда компьютер атакует выпущенный «умными» людьми вирус блокирующий ОС Windows, причем не важно, как версия у Вас операционная система — XP, 7, 8, 10 или другие. Наверняка Вы знаете о чем я, не так ли, по крайней мере думаю что многие из Вас сталкивался с подобной неприятностью? Да, да, я говорю о баннере-вымогателе, который появляется сразу после включения компьютера и блокирует Windows. На этом баннере может быть написано, что мол вы посмотрели какое-то запрещенное видео, и теперь Вам надо срочно отправить кому-то денег, например через Webmoney, и ответно получить СМС с кодом разблокировки операционной системы.


Даже не вздумайте никому ничего платить, т.к. никакие СМС с кодом разблокировки Вам не пришлют. Пусть этими злоумышленниками лучше Господь разбирается, а я Вам тем временем постараюсь помочь разблокировать компьютер.
Как «баннер вымогатель» попадает на компьютер?
[adsense_2]
1. Вирус «Баннер вымогатель» может попасть на компьютер вместе с бесплатными программами или играми, скачанными с сомнительных источников.
2. Если Вы качаете из интернета фото, музыку, видео и т.д., и эти файлы имеют расширение .exe (имя-файла.exe), вместо соответствующих .jpg, .mp3, .avi, .mkv (имя-файла.jpg).
3. Если на некоторых сайтах Вы видите баннер, который говорит, что мол Вам надо что-то обновить или переустановить, и нажимая на которые Вы переходите не на официальные сайты Ваших программ, а на их клоны.
4. Если на компьютере/ноутбуке не установлен антивирус, тогда вирус может проникнуть на компьютер просто со страницы различных сайтов.
Как разблокировать Windows?

Разблокировать Windows, т.е. убрать баннер вымогатель, из-за которого компьютер заблокирован можно следующими способами:
1. Переустановить Windows.
2. Почистить реестр Windows, т.е. убрать баннер из автозагрузки системы.
3. С помощью загрузочного диска со специальным антивирусным софтом (программами) для удаления вирусов из системы.
В сегодняшнем посте речь пойдет о втором способе – убрать баннер вымогатель из автозагрузки операционной системы.
Способ №1: Как разблокировать Windows с помощью чистки системного реестра
Как бы сложно это не звучало, на самом деле все просто. Просто придерживайтесь дальнейшей инструкции, и будьте внимательными.
1. Заходим в безопасный режим работы Windows. Для этого, после включения ПК, во время загрузки операционной системы нажимайте клавишу «F8». Должен появиться черный экран, на котором можно выбрать варианты загрузки системы. Выбирайте «Безопасный режим».

2. Когда Windows загрузится, нажмите сочетание клавиш «Win+R». Или же «Пуск — Выполнить».
3. В появившемся окошке введите: regedit

Важно! Если в «Безопасном режиме» также появляется баннер вымогатель, тогда снова перезагрузите ПК и через «F8», в меню выберите «Безопасный режим с поддержкой командной строки». Когда ПК загрузится и появиться черный экран с мигающим курсором, наберите также «regedit», и нажмите «Enter». Появиться то же окно с реестром.
[adsense]
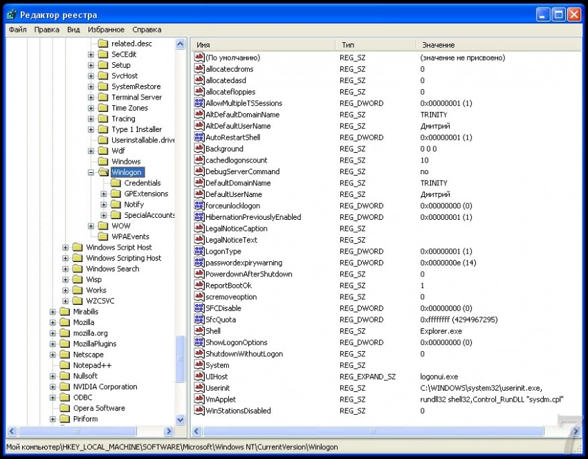
4. Переходим по адресу: HKEY_LOCAL_MACHINEoftwareMicrosoftWinNTCurrentVersionWinlogon, и проверяем, чтобы следующие значения имели такие настройки:
Shell – напротив должно быть только «explorer.exe».
Userinit – напротив должно быть только «C:Windowsystem32serinit.exe,». Если Windows установлен не на диск C:, то буква здесь будет иная.
Если значения отличаются, тогда исправьте, чтобы вышло так, как я написал выше. Для этого нажмите правой клавишей на строку, в которой нужно изменить значение, и выберите «Изменить».
5. Переходим по адресу: HKEY_CURRENT_USERoftwareMicrosoftWindows NTCurrentVersionWinlogon. Смотрим, чтобы здесь не было записей «Shell» и «Userinit». Если есть, удаляем их.
6. Проверяем следующие адреса на наличие подозрительных записей, типа – fgkthsinlr.exe, которые необходимо удалить:
HKEY_LOCAL_MACHINEoftwareMicrosoftWindowsCurrentVersionun
HKEY_LOCAL_MACHINEoftwareMicrosoftWindowsCurrentVersionunOnce
HKEY_CURRENT_USERoftwareMicrosoftWindowsCurrentVersionun
HKEY_CURRENT_USERoftwareMicrosoftWindowsCurrentVersionunOnce
Если Вы не уверены, что та запись, которую Вы обнаружили, является вирусом, тогда нажмите на нее правой клавишей мышки, и выберите «Изменить». Значение поставьте «1». Таким образом, Вы отключите эту запись, и если что-то пойдет не так, сможете все исправить.
[adsense]
7. Перезагружаем компьютер и радуемся! Windows уже должен быть разблокирован.
Способ №2: Как разблокировать Windows с помощью утилит (антивирусного ПО)

Если Вам было сложно разобраться с разблокировкой компьютера методом чистки системного реестра Windows, тогда можете попробовать использовать специальные антивирусные утилиты (программы), с помощью которых это можно сделать всего в несколько кликов.
Программы для разблокировки Windows
— AntiWinLocker LiveCD: Скачать можно по этой ссылке: http://www.antiwinlocker.ru/download.html
— Kaspersky Rescue Disk: Скачать можно по этой ссылке: http://sms.kaspersky.ru/
— Dr.Web LiveDisk. Скачать можно по этой ссылке: http://www.freedrweb.com/livedisk/
— утилита AVZ. Скачать можно по этой ссылке: http://www.z-oleg.com/secur/avz/download.php
В основном порядок действий по разблокированию компьютера с помощью утилит сводиться к записи их образов на флешку (USB накопитель), включить загрузку компьютера с USB, и во всплывающих окнах просто нажать «Старт», «Анти SMS», «Очистить» и т.д.
Подробнее о данных программах я напишу позже, а на сегодня все. Если у Вас что-то не получилось, пишите в комментариях, попробуем разобраться вместе.
Обсудить «баннеры-вымогатели» на форуме…
Обсудим?
Смотрите также:
